3.5 流程图中引用页面
可以在流程图控件上分配一个引用页面,如果流程图控件引用了一个页面,控件上的文本会变成页面的名称。在原型中点击引用了页面的流程控件可以自动链接到页面中。
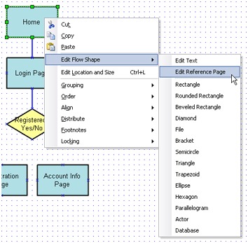
在页面导航面板中拖拉页面到线框图或流程图中,将会创建一个引用了页面的流程图控件。流程图控件上所引用的页面可以通过在控件上的右键菜单 “Edit Flow Shape->Edit Reference Page”进行编辑和清除。其界面如图4所示:

图4
引用页面后,控件左上角会有一个“页面”图标进行标识,其界面如图5所示:

图5